Projet Easyline avec Interface Graphique : MyEasyline

Kevin - Ilian

Langage utilisé :

Logiciel utilisé :

Voici une idée de ce que l'on veut faire

Cahier technique :

Gestion Planning :

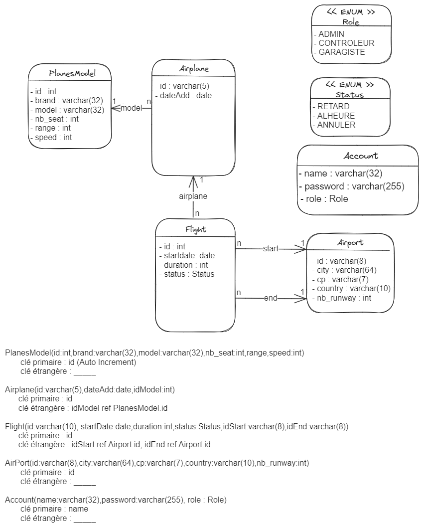
BDD :

Modèle relationnel :

Mais pour l'instant nous avons designé cela :